Welcome Guest ( Log In | Register )

Outline · [ Standard ] · Linear+

 Getting Started with Wireshark, doing analysis of systems

views
     
TSdaisiesdontdoit92
post Feb 1 2021, 10:57 PM, updated 5y ago

On my way
****
Junior Member
580 posts

Joined: Jan 2020


Updated.

Anybody else trouble sleeping?

Good video, reading and mind exercise if have trouble sleeping tonight. nod.gif

Intro to Wireshark: https://www.blackhillsinfosec.com/getting-s...with-wireshark/

This post has been edited by daisiesdontdoit92: Feb 10 2021, 04:20 AM
FlierMate
post Feb 2 2021, 10:03 PM

On my way
****
Validating
543 posts

Joined: Nov 2020
Now when reading such articles, basically I am dizzy.... rclxub.gif

Anyway, I notice Wireshark was mentioned in the article.

QUOTE
Wireshark is the world's foremost and widely-used network protocol analyzer.


This reminds me of PCAP:
QUOTE
Packet Capture or PCAP (also known as libpcap) is an application programming interface (API) that captures live network packet data from OSI model Layers 2-7. Network analyzers like Wireshark create . pcap files to collect and record packet data from a network.


Unlike in native Windows, you use all those debugger and disassembler, as well as sysinternal's Process Monitor (to monitor real time registry R/W, disk I/O activities)-- In networking, additional tools like Wireshark is needed.

It would take me another 10 years to understand how digital forensic and malware analysis work.


FlierMate
post Sep 4 2021, 09:50 PM

On my way
****
Validating
543 posts

Joined: Nov 2020
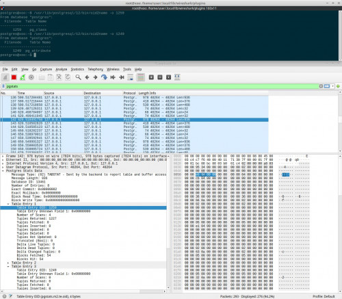
I think this is Wireshark analyzing connection to local host for Postgre DB.

user posted image
MatQuasar
post Oct 27 2025, 12:16 AM

Casual
***
Validating
329 posts

Joined: Jun 2023
Should have learned protocol hacking.

 

Change to:
| Lo-Fi Version
0.0157sec    0.32    5 queries    GZIP Disabled
Time is now: 21st December 2025 - 12:52 PM